Gå til Opsætning af salg (kan søges frem eller ved at gå under Afdelinger > Opsætning > Programopsætning > Økonomistyring > Finans > Salgsopsætning)
Udfold fanen OIOUBL
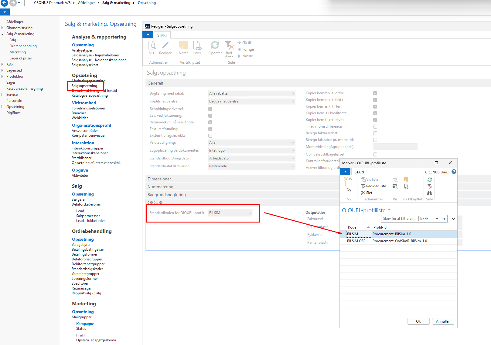
Her skal “Standard koden for OIOUBL-profil” samt “Outputstier” opsættes
OIOUBL-profilen skal hedde BILSIM. Er der ingen eksisterende opsætning kan opsætningen ses nedenfor:
I dropdown vælg “Ny”
Sæt Kode = BILSIM
Sæt Profil-id = Procurement-BilSim-1.0
Definer nu BILSIM som “Standardkoden for OIOUBL-profil”

Definér Outputstier
Under Outputstier angives stien hvor NAV 2013 skal placere OIOUBL filerne. Her vælges samme sti som også er defineret i Nemhandel Connectoren.

Opsætning af debitor i NAV
For at danne OIOUBL-dokumenter i NAV 2013 er det nødvendig at udfylde en række oplysninger på fakturaen eller kreditnotaen. Den nemmeste måde at sikre dette hver gang er at opsætte denne data på debitoren. I nedenstående gennemgåes hvad der, som minimum, skal være opsat på debitorkortet.
Adresse og kontakt
Adresse
Lande-/områdekode
Kontaktoplysninger for kundeattentionperson
Fakturering
GLN
OIOUBL-profilkode
Bogføringsoplysninger
Betalinger
Betalingsformskode
Udenrigshandel
SE/CVR-nr.

Sådan afsendes elektroniske dokumenter fra NAV 2013
På Salgsordren/Salgsfakturaen skal “Eksternt bilagsnr.” og “Betalingskanal” udfyldes inden bogføring. På kreditnotaer skal “Eksternt Bilagsnr.” påføres som det eneste.

Man kan på den bogførte salgsfaktura vælge “Opret elektronisk faktura…" hvorefter dokumentet vil blive oprettet i den angivne Outputsti.
